随分前にWindows Server 2012(180日評価版)を入手していて試してみようと思っていましたが、やっとこさ出来ましたwww
しかし… ESXi5.1.0にアップデートしないとダメみたいで結構手間取りました。。。
ESXi 5.0.0の時にインストール途中で出てきたエラーはこんな感じ↓

ESXi環境で動かすときの条件とかはこの辺で↓
http://blog.osakana.net/archives/2594という訳で、まずは、ESXi5.1.0にアップデートですね。
(自分は面倒くさいので、バッチ充てでなく、もう1回インストールし直しました)
ダウンロードはこの辺で”
ESXi 5.1.0 Installable”
アップデートしたら、対象に2012SVもあったのですんなりできました。
一応、色々キャプチャもとったので”つづき”の方に載せときます。
とりあえず、インストールまでですがwww
いやぁ、思いのほか時間かかってしまいました。やっぱり2008SVとは別物なんですかね。。。 なんか、色々出来るみたいですけどその辺はまた今度ということでw
という訳でますは、VMware ESXi 5.1.0インストール後のゲストOSインストールのところから。
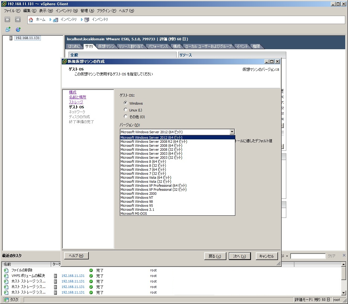
↓ESXi 5.1.0サマリ画面

↓バージョン欄に2012svと8が追加されてる

ほとんどそのままで、CPUだけ×2に追加した。
↓起動後のセットアップ画面(前回はここまでいかなかったw)

↓一応、GUIも興味あるのでこっち

その後はそのまんま色々選択して再起動です。
(随分楽チンになりましたよねw)
↓パスワード設定して起動したので、コンピュータ開いた画面

↓コンピュータのプロパティ

↓左した隅にしたらメニュー出たので”スタート”画面へ

↓アプリの画面も

はい、ここまでくれば大丈夫かなとwww
いやぁ、それにしても最初はどうなるかと思いました。検索してると結構難しそうなバッチ充てとか必要みたいな事も書いてあるし、条件も色々書いてあったんで。
vCenterとかもアップデートしんといかんのかなぁ…
ま、ゲスト環境は引継げそうなんでひと安心?
とりあえず、ここまでです。
PR