忍者ブログ
日々のジャンクな事を色々書いていこうかと思います。どちらかというと自分の記録メモみたいになってしまうかと… よろしければ情報交換などもお願い致します?
×

[PR]上記の広告は3ヶ月以上新規記事投稿のないブログに表示されています。新しい記事を書く事で広告が消えます。

思い立ったのは、NASで使うドライブの容量を増やす為に、ESXiで使っているバックアップ用のHDDを共有できないかな?と思っていた為です。
【当初の検討案】
 ・ZFSのDisk領域をCIFS/SMBとiSCSIターゲットのサービスで共有できる?
 ・で、転送とか起動してみたら実測速度も気になるところ。
 ・NIC2を別のセグメントで共有してiSCSIターゲット専用にしてみらた?
【結果的にこうなった】
 ・ちょっと考えていたイメージと違いましたが共有できました。
 ・iSCSIターゲットは、1つのファイルとして認識されました。
 ・ESXiのデータストア内容は共有できず。
 ・NIC2専用にしたので(?)安定して600Mbps出てました。仮想PC動作もOK。


上がNIC2で下がNIC1です。
こういうのができると、Fiberの4Gbpsとか試してみたくなりますねwww
設定の方法諸々はキャプチャ撮ったので”つづき”の方にまとめてみます。
iSCSI用に250GBを割当てたのですが、最初から250GBある訳ではなさそうです。使用していくとその分が増えるみたい。これも嬉しい状況です。
ま、そもそも違うフォーマット形式な訳ですからESXiのデータストア内容がCIFS/SMBサービスでWindowsのクライアントからエクスプローラで見えるのは無理だろうな、と思っていましたけどw

イメージわかり辛いかと思って構成書いてみました。ここの”GliffyのWebサイト”使ってみたんですけど便利ですね。
今回、仮想化って結局どうなってるの?っていうのが1つ解決された様な気がしてますが、1ファイルの中に複数の仮想PC構成が入っているっていうのも…
単にエクスポートして直接NIC2でNASに保存する方法を探した方がシンプルな気がwww





という訳で、細かい部分のメモキャプチャです。
NAS4FreeのiSCSIターゲット設定はこちらを参考にしました
http://kinoshitatadashi.com/nas4free/index.php?09.iSCSIターゲット

●ターゲットの有効化


●ポータルへの接続アドレス制限

 変更の適用忘れずに!


●イニシエータの接続アドレス制限


●エクステントの作成(iSCSIターゲットの作成)

これで、NAS側の準備はできました。
作成した場所をエクスプローラで見てみると、ファイル(extent0)が出来てました。

で、NIC2側(vmnic1)の設定を追加
●設定前のNIC1のみ使用状況


●接続タイプで「VMkernel」を追加


●”vmnic1”側を選択して追加


●接続の設定必要なら設定(今回はそのままで対応)


●追加されました

あ、NAS4Free側のNIC2設定キャプチャ撮るの忘れてた。
簡単だしまぁいっかw
(Staticでセグメント分けて登録しただけです。セグメント分ける意味は無いかも?)

最後に、ESXi側でiSCSIのドライブを追加します。
ESXiのiSCSIターゲット追加方法はこちらを参考にしました
http://www.pcserver1.jp/blog/40/20100428/14
(ESXi古いけどほぼ同じ。上urlの後半になります。)

●もうiSCSIがあったのでプロパティから設定


●全般の「構成」を選択


●全般プロパティの「有効」をチェック付ける


●さっき作ったNIC2”VMkernel”を対象にして設定


●動的検出でターゲット(NAS4FreeのNIC2)を割当て


●完了後、接続中のターゲットが対象数認識されていたら成功(”0”の時は失敗)


●続いてストレージ追加でディスク/LUMを選択


●対象が認識されたら、そこを選択で色変えて次へ

(上のキャプチャは選択されてませんが、選択すると色が付きます)

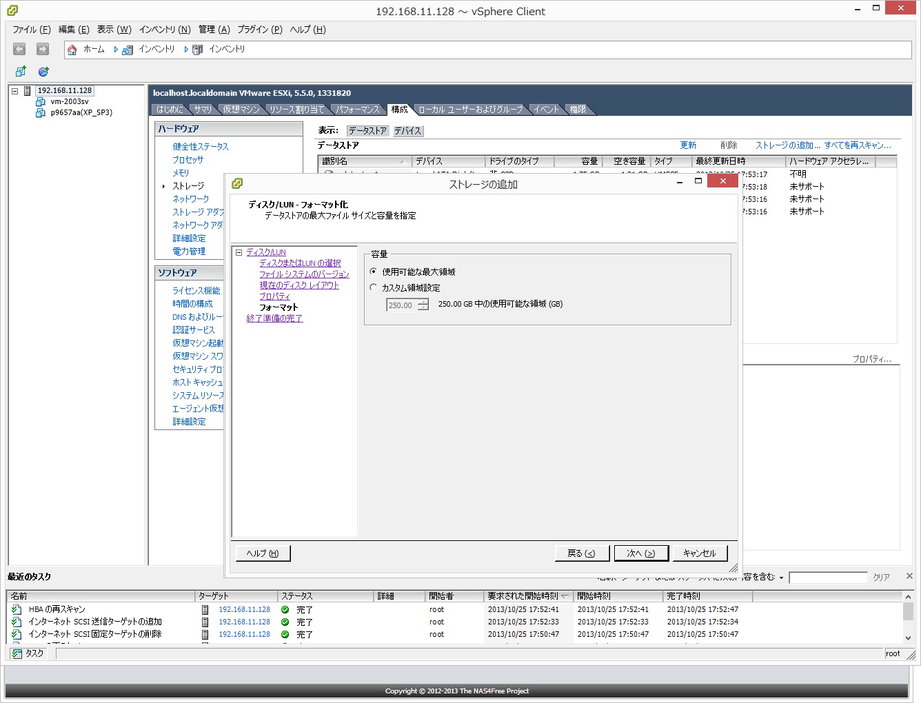
●ファイルシステムのバージョン選択(新しい方の5にしました)


●お、ちゃんと250GBで認識されてます(extent0ファイルのサイズはまだ小さいのに)


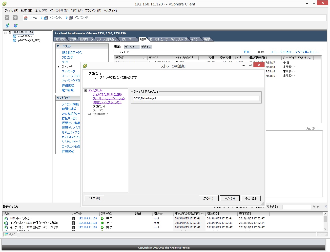
●データストアの名前を勝手に決めて


●フォーマットします(容量?なのですぐ終わります)


●はい出来ました(最大ファイルサイズ2TBまでなんですね)


●認識状況はこんな感じ


こちらに出来たデータストアにコピーしたのが冒頭のキャプチャです。
キャプチャの枚数だけは大量ですw そんなに迷う事は無いと思いますが、ご参考になれば幸いです。
PR
この記事にコメントする
name
title
color
mail
URL
comment
pass   Vodafone絵文字 i-mode絵文字 Ezweb絵文字
secret (チェックを入れると管理人だけに表示できます)
ATOM  
ATOM 
RSS  
RSS 
Copyright ©   ジャンクな日々がつづくのか…   All Rights Reserved
Design by MMIT / TemplateB3  Powered by NINJA TOOLS
忍者ブログ [PR]